مشروع تحليل المبيعات باستخدام SQL Server , Power BI

منذ 6 أيام

عرض العمل

الوصف

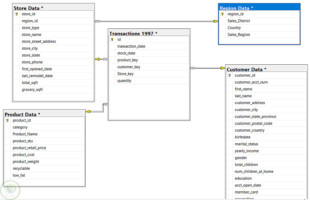
نفذت مشروعًا متكاملًا يحاكي حل ذكاء أعمال (BI) احترافي لتحليل المبيعات والربحية، باستخدام SQL Server وPower BI. يشمل المشروع دورة البيانات الكاملة من الاستيراد، والتنظيف، والنمذجة، وصولًا إلى إنشاء لوحة تحكم تفاعلية، ونشرها على Power BI Service مع تطبيق طبقات الأمان والتحكم في صلاحيات المستخدمين.


التفاصيل

المشاهدات 0
المفضلة 0
القسم أمور اخرى

حساب المستخدم

Developed by Samer Zaki

All rights reserved © kaf 2026