تحليل بيانات التسريحات في الشركات باستخدام SQL

منذ شهرين

عرض العمل

الوصف

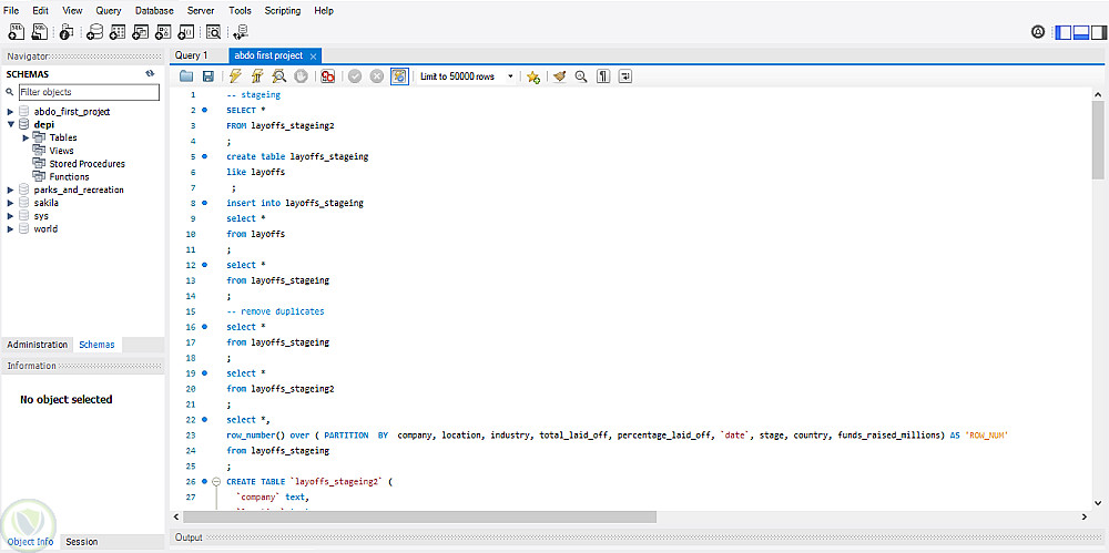
يهدف المشروع إلى بناء قاعدة بيانات تحليلية لبيانات تسريحات الموظفين في الشركات العالمية، مع تطبيق عمليات تنظيف وتحضير البيانات (Data Cleaning & Staging) باستخدام لغة SQL.
يشمل المشروع خطوات إزالة التكرارات، توحيد تنسيقات الحقول (مثل التواريخ والدول والصناعات)، ومعالجة القيم المفقودة لتجهيز البيانات للتحليل الإحصائي.
يساعد هذا المشروع في تحسين جودة البيانات ودقتها لتسهيل استخراج مؤشرات الأداء وفهم الاتجاهات في سوق العمل.


التفاصيل

المشاهدات 1
المفضلة 0
القسم برمجة, تطوير المواقع و التطبيقات - اخري

حساب المستخدم

Developed by Samer Zaki

All rights reserved © kaf 2025